SQLyogSQLyog 
Advanced Diary
Tweaks for Skype
SmartPic
Musicnotes Player
Adobe Lightroom Classic CC
ImTOO Video Converter
RAW Viewer
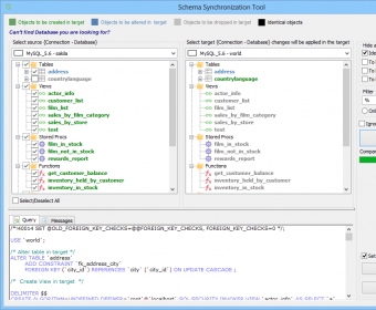
SQLyog (SQLyog.exe). SQLyog is a database management tool for MySQL. It provides a simple interface where you can import data from any ODBC compliant...
Fast, reliable data import and scheduled backup management for MySQL with a clean, intuitive desktop interface.
Import external data from any ODBC-compliant source directly into MySQL with ease. This tool also serves as a powerful backup solution, letting you schedule automated backups at any hour you choose. Its checksum-based algorithm ensures accurate, periodic data replication. Ideal for developers seeking a smooth workflow and faster productivity.
Designed for those who miss the classic MySQL Front, this modern database manager delivers familiar simplicity with advanced performance. Its clear GUI, desktop-level speed, and effortless navigation make managing multiple servers, databases, tables, indexes, and stored procedures easier than ever. Execute complex SQL queries, run scripts, and explore your full query history within a dedicated tab—perfect for development, testing, and data migration workflows. The Community version is free, while the Enterprise Edition adds premium functionality for power users.