Modbus Test MasterModbus Test Master 
RoomSketcher Home Designer
Wondershare DVD Copy
Nonoh
Ripple
Supreme Comercial MUNDI
Like Increaser
ocenaudio
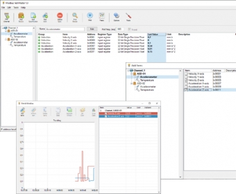
Modbus Test Master (Modbus Test Master 1.0.exe). The Modbus Test Master is a graphical Modbus RTU/ASCII master and Modbus TCP client simulator for testing...
Modbus Test Master simplifies the process of setting up, documenting, and testing Modbus systems. With this powerful tool, users can effortlessly create device profiles, assign registers, and define data types while also specifying units and scaling options. It’s designed to streamline the workflow for both novice and expert users in managing Modbus communication protocols.
Whether you’re working with RTU, ASCII, or TCP channels, Modbus Test Master makes it easy to add and manage multiple device instances. It also provides a convenient feature to view trends of various data sets during testing, helping you troubleshoot effectively by explaining the data traffic. With all these features at your fingertips, you can ensure smooth, accurate Modbus system operation.