eMagicOne Store Manager for OpenCarteMagicOne Store Manager for OpenCart 
eMagicOne Store Manager for OpenCart (OpenCart_Manager.exe). Store Manager for OpenCart is a program designed to simplify...
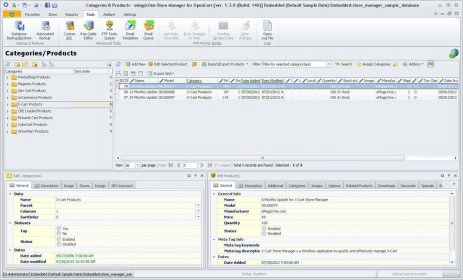
Store Manager for OpenCart is a powerful solution that streamlines and automates routine day-to-day operations in your online store. Built for efficiency, it helps you work faster with large catalogs while maintaining full control over inventory and customer data. Ideal for those searching for the best ecommerce management software or a store automation tool for small business.
With this intuitive tool, you can manage categories, products, manufacturers, customers, attributes, and orders from a single interface. Perform bulk edits, update thousands of items instantly, and keep your catalog accurate using advanced bulk product update tools that save time and reduce errors.
Whether you run a small shop or a growing enterprise, Store Manager for OpenCart gives you dependable automation, smoother workflows, and the flexibility to scale your store effortlessly.